[MOBY-dev] WSDL parsing library

Dmitry Repchevsky dmitry.repchevski at bsc.es
Tue Mar 24 18:49:11 EDT 2009


I an not sure about RPC-encoded...

WSDLParser parser
List<QName> paramz  = parser.getInputParameters(service, port, 
operation); // service, port, operation are QName

The problem is that after getting the name (in "document" type) you have 
to parss XML Schema...

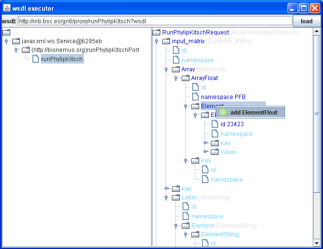
I started an utility to execute any WSDL service (something Taverna 
fails to do). The idea is the same - given WSDL obtain services, schemas 
and be able to EDIT an input to it...
Unfortunately I had to switch to another project and have no workable 
code now... But sure I will finish it one day :-)
I need it to be able to execute my Nemus services:
http://inb.bsc.es/documents/java/nemus/index.html

Cheers,

Dmitry
-------------- next part --------------
A non-text attachment was scrubbed...
Name: WSDLExecutor.png
Type: image/png
Size: 25832 bytes
Desc: not available
URL: <http://lists.open-bio.org/pipermail/moby-dev/attachments/20090324/35ba3a01/attachment-0001.png>


More information about the MOBY-dev mailing list